Kompatibilita internetových prohlížečů:
Z důvodů IT změn u projektů vyvíjených dle Multi-ročního strategického plánu unie (dále jen „MASP“) a Prováděcího rozhodnutí Komise (EU) 2016/578 ze dne 11.dubna 2016, kterým se zavádí pracovní program pro vývoj elektronických systémů stanovených v celním kodexu Unie a jejich uvedení do provozu a Prováděcím nařízením Komise (EU) 2019/1026 ze dne 21. června 2019 o technických postupech pro vývoj, údržbu a používání elektronických systémů pro výměnu informací a uchovávání těchto informací v souladu s celním kodexem Unie, došlo a dochází na úrovni Unie k migraci na novou EU eUI Platformu, která je založena na selekci podporovaných internetových prohlížečů s výjimkou Internet Exploreru, u něhož byla ukončena podpora v první fázi u EU Customs Trader Portálu (EU CTP), který v současné době implementuje právě Specific Trader Portal eBTI (STP eBTI), Specific Trader Portal eAEO (STP eAEO), Specific Trader Portal INF (STP INF) a Specific Trader Portal REX3 (STP REX3) a které byly do produkčního prostředí nasazeny dne 01/10/2019. Pro EU Trader Portál Customs Decisions (EU TP CDMS) došlo k ukončení této podpory Internet Exploreru ke konci roku 2020. Z těchto důvodů je nutné dočasné použití dvou různých komponent dle níže uvedených systémů, přičemž v tomto rozdělení je přehled jak evropských, tak národních webových aplikací.
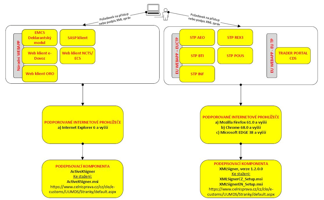
A: Podepisovací komponenta pro:
a) Web klient e-Dovoz
b) SASP Webová aplikace
1. ActiveXSigner.msi
Kompatibilní internetový prohlížeč pro národní WebKlienty - Internet Explorer 6 a vyšší
B: Podepisovací komponenta pro:
a) EU CTP - STP eAEO
b) EU CTP - STP eBTI
c) EU CTP - STP INF
d) EU CTP - STP REX3
e) EU TP CDMS
f) Web klient ORO
g) Web klient NCTS/ECS
h) EMCS Deklarantský modul
1.
XmlSigner_Setup.msi(XmlSigner, verze 1.7.1.0) - CZ
2.
XmlSigner_Setup_EN.msi(XmlSigner, verze 1.7.1.0) - EN
3. Kompatibilita internetových browserů a postup instalace podepisovací komponenty XMLSigner
4.
readme_cz.txt
5.
readme_en.txt
Kompatibilní internetový prohlížeč pro EU TP a EU CTP - Mozilla Firefox 61.0. a vyšší, Chrome 68.0. a vyšší, EDGE 38 a vyšší
Podepisovací komponenta funkční diagram:

Uniform User Management and Digital Signatures - UUM&DS (Jednotná správa uživatelů a digitálních podpisů)
Celní správa České republiky participuje od roku 2013 na vývoji a implementaci systému přeshraničního přístupu ekonomických operátorů a jejich zástupců do centrální části Evropského Informačního Systému (EIS) a to v rámci projektu „Uniform User Management and Digital Signatures“ (dále jen „UUM&DS“). Cílem projektu UUM&DS bylo od začátku vytvořit přímý přístup pro obchodníky a jejich zástupce do centrální části Evropského Informačního systému EIS, prostřednictvím registrace provedené v národních systémech (odbourání 28 komunikačních rozhraní) a zároveň umožnit vstup do národních systémů členských států. V první fázi projektu, která byla ukončena nasazením na produkční prostředí k 02.10.2017, bylo cílem umožnit komunikaci formou U2S (User-To-System) a dále umožnit plnou operativní schopnost UUM&DS projektu pro celní oblast EU s možností budoucího rozšíření na DPH a spotřební daně, popřípadě další oblasti na úrovni EU, přičemž prvním systémem byl EU Trader Portal Customs Decisions. Od 01.10.2019 pak byla nasazena další část, která je propojena s autentizačním systémem UUM&DS a tou bylo spuštění EU Customs Trader Portálu, který má v sobě podřízené portály pro eBTI (Specific Trader Portal eBTI - STP eBTI), eAEO (Specific Trader Portal eAEO - STP eAEO), INF (Specific Trader Portal INF) a REX3 (Specific Trader Portal REX3). V dalších fázích projektu s termínem nasazení na produkční prostředí v roce 2020 až 2023 se předpokládá umožnění komunikace formou S2S (System-To-System) a použití digitálních certifikátů pro podepisování, šifrování, atd. UUM&DS se tak stane komponentou a nástrojem, kterou budou využívat všechny celní systémy, pro které bude nutný přístup do centrální EU části. Tato komponenta je plně implementována do centra národní celní aplikace ASEO a do klienta ASEO – národní povolení, v rámci kterého se pro autentizační a autorizační část v současné době používají elektronické podpisy pro podepisování jednotlivých uživatelů, správa jejich rolí a také zastupování, přičemž se do budoucna uvažuje v rámci autentizace o napojení na NIA.
Postup přihlášení a registrace do systému UUM&DS od 1. května 2021
1. Hospodářský subjekt požádá o registraci do evropského systému UUM&DS prostřednictvím žádosti v podobě elektronického formuláře podané k Celní správě ČR.
V tomto formuláři žadatel uvede následující údaje: - název firmy / jméno osoby;
- číslo EORI;
- e-mailovou adresu, která bude používána při přihlašování do portálu pro vytvoření zastupování;
- označí portály, do kterých si žádá o přístup;
- jméno a příjmení, číslo občanského průkazu, cestovního pasu (u zahraničních osob) a e-mailovou adresu konkrétní fyzické osoby, která se bude do daných portálů přihlašovat (tato e-mailová adresa bude používána při každém přihlášení do portálu);
- označí, zda bude jednat svým jménem, jako zástupce nebo zdali pro přístup do portálů využije svého zvoleného zástupce.
2. Celní správa na základě údajů dle takto podané žádosti zaregistruje dané osoby a společnosti v systému UUM&DS a o této skutečnosti bude informovat žadatele.
3. Jakmile bude hospodářský subjekt informován o zaregistrování, v případě že bude jednat vlastním jménem (bez zastoupení), vytvoří v portálu UUM&DS delegování na konkrétní osobu (zaměstnance), kterou uvede ve své žádosti (postup jak vytvořit delegování je uveden v manuálu Nástroje správy centrálního delegování, který zveřejněn níže v sekci „Důležité odkazy“ nebo „Dokumenty“.
4. Pokud hospodářský subjekt hodlá využívat služeb zástupce, např. celního, je nutné, aby si i tento zástupce požádal o registraci v systému UUM&DS s rolí celního zástupce. Jakmile celní správa provede registraci obou subjektů (hospodářského subjektu i jeho celního zástupce), budou si muset oba aktéři vytvořit delegování v portálu UUM&DS shodným způsobem, jako je uvedeno v bodě 3.
Pro potřeby Vaší komunikace s celní správou byla ohledně systému UUM&DS vytvořena speciální e-mailová adresa Reg_uumds@cs.mfcr.cz , kam můžete směřovat veškeré své dotazy.
Důležité odkazy:
1. Manuál pro podporu asistenčních služeb SD u systému UUMDS a EU Trader Portálu, verze 1.0 (CZ)
2. Správa přístupu prostřednictvím systému UUMDS - Váš pas do aplikací EU, verze 0.20 (CZ)
3. Správa přístupu prostřednictvím systému UUMDS - Váš pas do aplikací EU, verze 0.20 (EN)
4.
Manuál - Nástroj správy centrálního delegování.pdf, (CZ)
5.
Možnosti přihlášení do evropských portálů.pdf
6. E-learningový kurz UUMDS
Business Profily pro systémy AEO, BTI, INF, REX3 a CDS:
1.Business Profily pro přístup do EU Customs Trader Portálu a EU Trader Portálu Customs Decisions, verze 2.1 (CZ)
Kontaktní informace na Národní Service Desk (NSD) pro EU CTP a EU TP CDMS:
1. ECR Helpdesk - Czech Customs Administration, Contact Information (EN)
Link na webové portály Evropské Unie:
1. EU Trader Portal Customs Decisions
2. EU CTP - STP eBTI
3. EU CTP - STP eAEO
4. EU CTP - STP INF
5. EU CTP - STP REX3